Etere Basic QC

57.2 How to use Basic QC

The Etere Content Check process can be configured under the Etere Configuration module and launched by Etere Data Mover (for all assets linked to a T-workflow containing a CMS action).

"Content Check" T-workflow actions can return two different results, such as:

- "Done" when the process was successfully performed, and

- "Error" when the process could not be performed (e.g. due to a missing file, invalid file, read error, exception found, etc.).

Moreover, the date and the codec for which the last content check has been performed are stored in the database under the "CMS Execution Date" and "CMS Source Codec" flexi-metadata.

Note:

The T-workflow-based approach based on the check has been introduced to replace the former assessment performed by the standalone Etere CMS module (no longer available on Etere versions 20 onwards).

Create the T-workflow

The procedures to perform a content check are:

1. Create a T-workflow containing a content check block (see "Content Check" workflow action) and save (e.g. CMS Quality Control).
Content check 

Please note that "Content Check" T-workflows can be improved by including other actions such as CMS Check (check if the content check has been previously performed for the asset) or CMS Reset (set the asset if a content check has yet to perform).

Request the Content Check

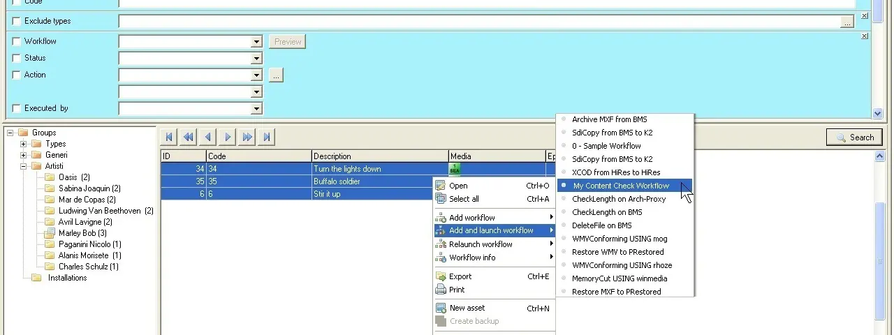
2. Open Etere Asset Form and search for the asset(s) to be checked.

3. Select the asset(s) and launch the previously created T-workflow (e.g. 'My Content Check T-workflow'):
My Content Check T-workflow

Etere executes the request.

4. Etere Data Mover will process the T-workflow request and execute the content check operation.
Etere Data Mover 

Just so you know, Etere Data Mover uses the EtCmsCC.exe executable to perform the content check, so that file must be present in the Etere installation directory.

5. Once the video content has been checked, all encountered defects will be marked in the configured EDL:
Content_Regenerator

Moreover, the content check process information would be stored in the asset's SMPTE metadata (i.e., CMS execution date-time and CMS used codec).

Content_Regenerator
Content_check
My_Content_Check_T-workflow
Etere_Data_Mover