Shopping Cart

59.3.4.2 Process Metadata

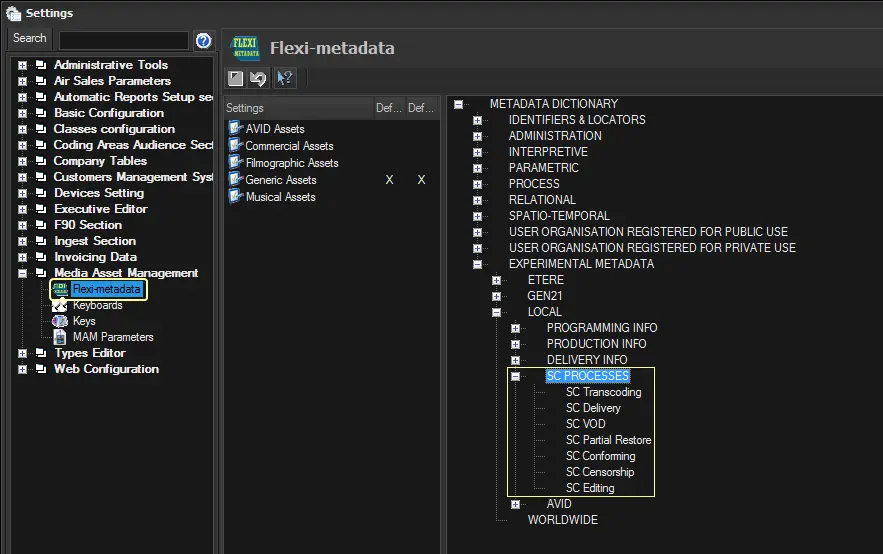
In "Etere Configuration > Settings > Media Asset Management > Flexi-metadata", under the "Experimental Metadata > Local" node, create a new node (e.g. SC Processes) and add all processes to be used in the Shopping Cart (e.g. SC Transcoding, SC Delibery, SC VOD, etc.) to the node.
create_a_new_profile

Once the metadata is created, it's required to create a new profile (e.g. Shopping Cart) to which the metadata would be enabled:
3726_sc_processsettings

Now you can add the profile to the Shopping Cart's related type. 

create_a_new_profile
sc_processsettings